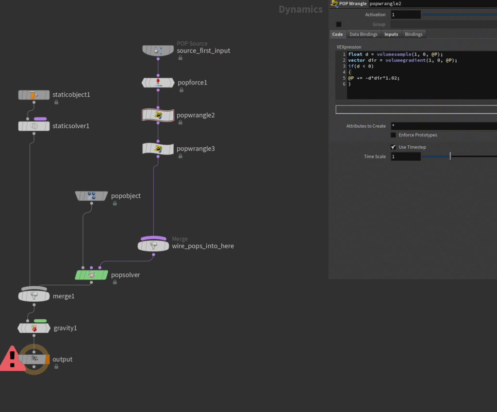
Water in cinematic 앞쪽 바다는 ocean spectrum 을 이용한 mesh 에 particle을 ray 노드를 이용해 white water를 만들었고 별개의 레이어로 스플레시 제작하였습니다. 근경 스플레시 추가 전 근경 스플레시 추가 후 물 표면 VDB에 volumesample 을 이용한 pop 시뮬레이션을 통해 작업을 통해 화이트 워터를 생성하는 방식으로 작업되었습니다. Splash Setup 그 외 다른 샷들